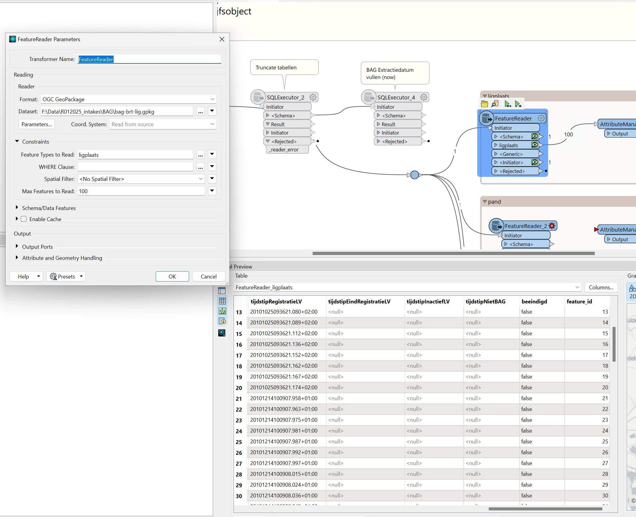
I'm trying to read a OGC geopackage which contains fields of the type 'datetime'.
In FME 2025.1 (which uses version 16 of the FeatureReader) something unexpected happens: in case the number of seconds starts with a 0 (zero), this zero gets dropped after reading the data. See record 21 in the screenshots for an example:
In FME 2025 the field ‘tijdstipRegistratieLV' misses a 0 after the '1009' (10 hour 9 minutes).
In FME 2023 the readout is correct: 20101214100907Â (2010 december 14th, 10 hour 09 minutes 07
Is this a known issue/bug?


