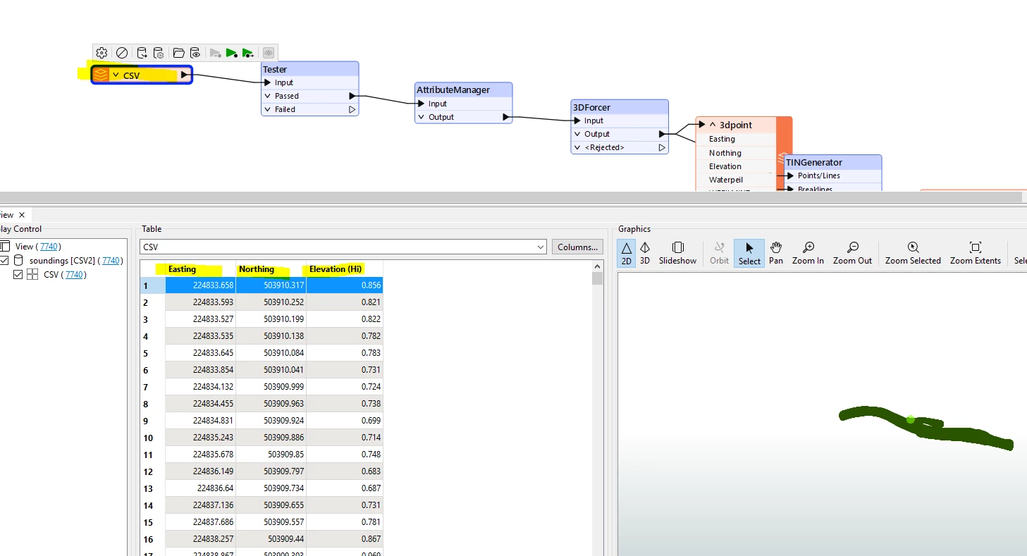
All I want to do is create a TIN from a point CSV. I have used the TINGenerator transformer, but the TIN that is created does not have any elevation. The geometry is 3D in the Inspector, but it does not show any height information. If I create a TIN in ArcGIS, it has the correct elevation. I will also post my workflow. Can anyone help me?










