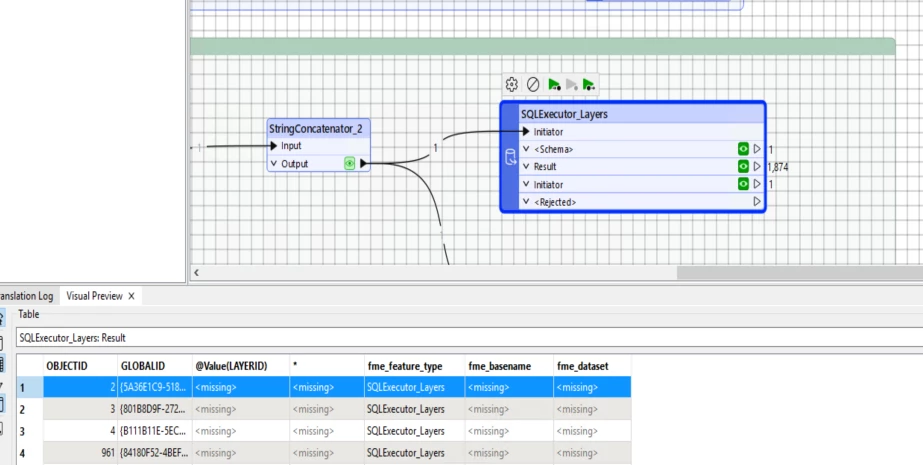
This question has been asked so many times and is ridiculously confusing and hard for something that should have been added ages ago. I have a table that has table or layer names that I want to process in FME. I should be able to Dynamic SQLExecutor or FeatureReader to read the list and add them in to form without having to know the schema ahead of time. The issue is the schema they read comes from the input table and not the features it reads. The attributes are returned so you can write them with a dynamic writer, you just can see or use them in form. It needs the ability to dynamically return a value as defined in the source table (for example the @layerID or allow a wildcard to return all fields) and the fme_feature_type, fme_basename and fme_dataset not from the initiator but from the dynamically read table/layers. In this case I have the layer/table name and the ID I want to expose in the initiator table there just doesn’t seem to be a way get the attributes to dynamically read from the imitator table or to just dynamically read all attributes back.




