Hello all,
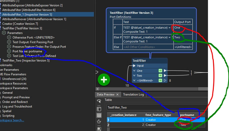
I would like to automatically record different Output Port names into one new attribute. So in the newly generated output file there is al column with the name of the Output Port and a column with the value from the TestFilter.

I know it is possible to do it by hand, place a AttributeCreater behind every port and fill in the Output Port name. But I have a large number of TestFilters, and to avoid errors and keep things organized, I would like to do it automatically with one AttributeCreator/AttributeManager.
If the AttributeCreator/AttributeManager is not the correct transformer, or I need two other transformers that do the job, that would already make a big difference to me.

I have asked AI for answers, but there was none that worked. AI referenced mentioned the following options: fme_feature_type and @portname(), which for me resulted in a column containing the text "fme_feature_type" or in the second case "@portname()", but not the value of the Output Port.
Perhaps I need to combine one of the two given options with a piece of code, then I would like to receive examples of this.
If I'm completely wrong on this point, please let me know. The version of FME I use: FME Form 2025.1.3.0 (Build 25643).










