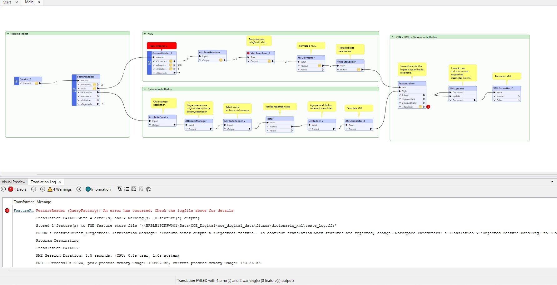
After adding FeatureReader_2, the reading order started prioritizing the XML block. Then, a join occurs with the Data Dictionary block, but since the XML is fully read first, when the flow reaches the FeatureJoiner, the data dictionary has not yet been processed, causing an error.
This started after I added FeatureReader_2, because I need it to read shapefile files to extract the name and coordinate system, which are parameters defined in my spreadsheet with the paths to each shapefile.
Is there any way to make the XML and Data Dictionary blocks read simultaneously? Or, since the FeatureReader is a reader, will it always have priority?
