Hello everyone,
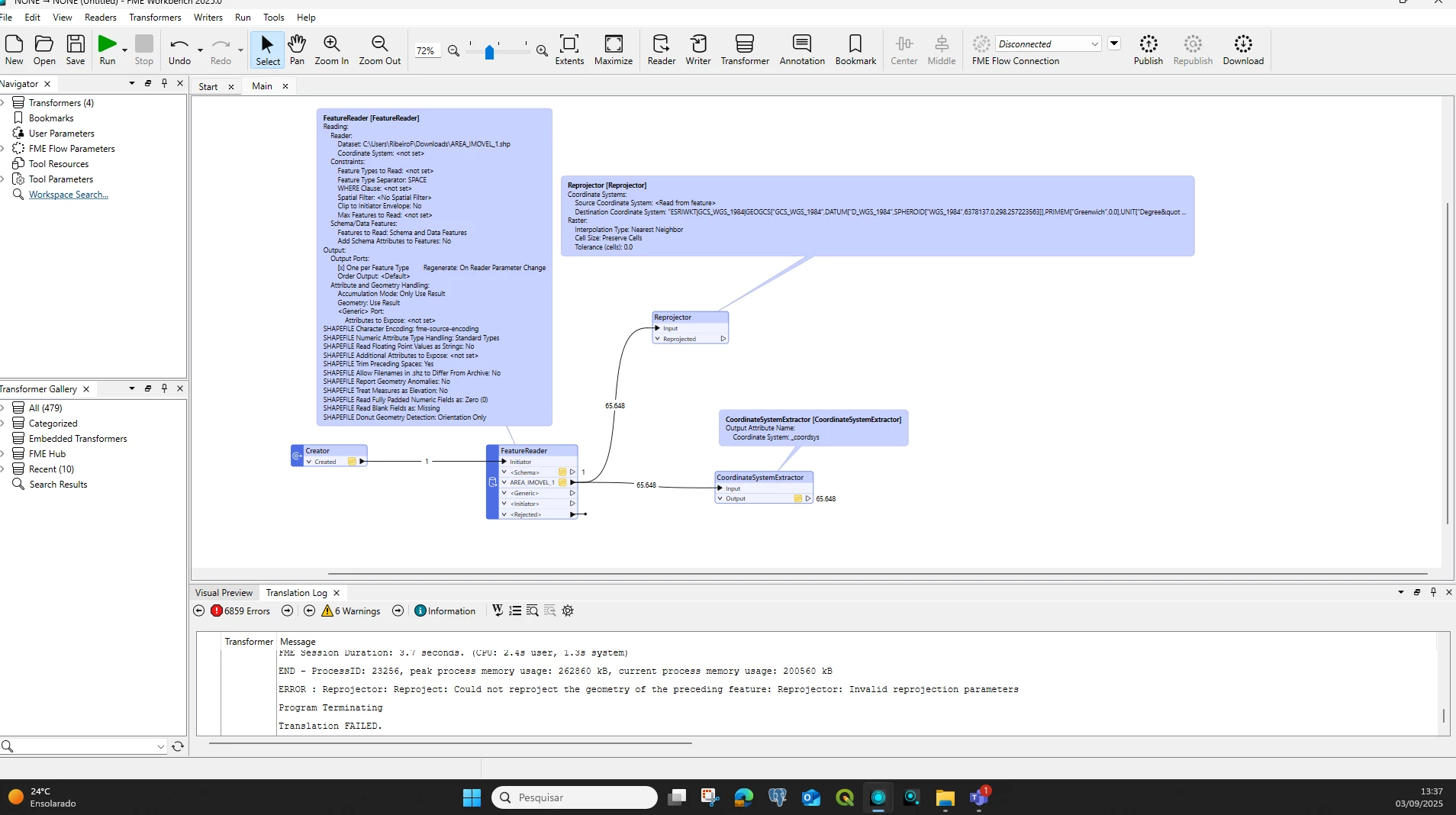
I’m having trouble reprojecting a shapefile. The file is currently in SIRGAS 2000, and I need to convert it to WGS84. However, when I run the reprojection, an error occurs (see attached image).
Additionally, I need to extract the current coordinate system of the shapefile. In the table, the field shows up as _FME_0, but it should display SIRGAS 2000.
Does anyone know how to fix these two issues?




