Thanks to @david_r, I am able to calculate CRCs from schemas now.
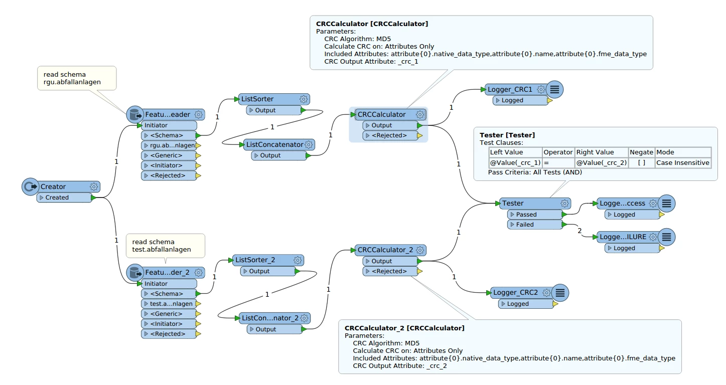
The next problem arises when comparing those CRCs in the following setup:

My deliberation is that the CRCs are calculated one after the other and the tester waits for both results to arrive. But as you can see from the attached log , it does not happen in that sequence so the test does not give the expected results. What's wrong?


