I am trying to join SQL data with csv data. The field coming from SQL is uint32. The field in the CSV is Char but converted to uint32. Im joining the sets on this field and I get no matches. here is the SQL data:


Here is the CSV date after conversion to uint32:


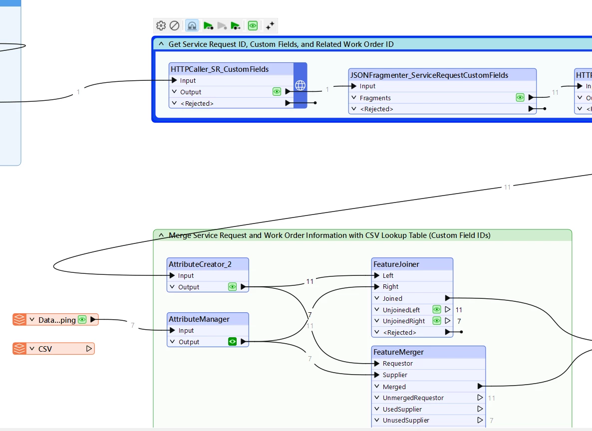
Feature Joiner information:


Ive tried the following:
- Changing comparison mode between numeric and automatic - no change
- Changing both datasets to be char(4) - no change
- used Feature Merger - no result change.
What am I missing here?










