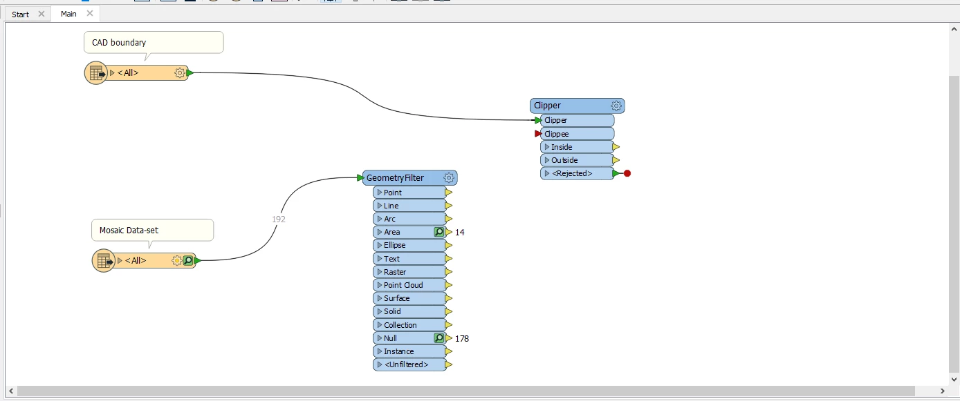
I have prepared a mosaic data-set that was created from a previously downloaded set of images. I would like to clip this mosaic data-set with a CAD file polygon to select a small section.
I've tried using Clipped but it seems like the mosaic data-set has NULL geometries, so it fails.
Is there a way to clip the data so I end up with only a small section?
I've attached the mosaic data-set, the CAD boundary and the Workbench for your consideration.




