
These are the solutions for the FME puzzles (the second row of the puzzle board).
The first puzzle requires the user to examine a dataset to find a hidden keyword:
The records in the data can be overlaid to show a keyword. All of the data is on the same layer, but it does have a Zone attribute to distinguish it.
Therefore, it's simple to overlap the data using Zone as a group-by attribute, then look for records with 2 or more overlaps:
So, enter zipster into the text field to receive the first clue.
The second puzzle is another dataset from which a hidden code can be deduced:
The dataset is a basic map of Australia. There is an equation that tells you how to calculate the keyword:
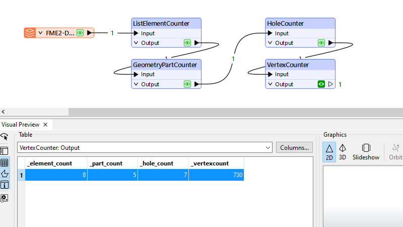
(Number of Vertices / Number of Parts) * (Number of Holes + Number of List Elements)
Using the various transformers available in FME, it's a simple task to calculate these numbers:
That gives us:
(730 / 5) * (7 + 8) = 2190
So, enter 2190 into the text field to receive the second clue.
The third puzzle is a dataset of points to be used in a "shortest route" calculation:
The points represent locations visited by Greenbeard on the island of Martinique. The task is to calculate the shortest route between these points.
There are some basic rules for the task:
In short, we are using straight lines, not a road network. So the first task is to create our network. We create a line from each point to every other point. But the straight lines cannot pass over the coastline, so we must drop those features that intersect the coastline.
The from-to path should include all points in the source data. It doesn't matter if the path passes over the coastline, since only the points are of interest:
Now we feed this information into a ShortestPathFinder transformer. The parameters allow the From-To lines to be reordered (even the start/end points):
This gives us this sequence of features:
Using the ID letters for these points, we get the order:
QRYGUCMOHPAF
So, enter QRYGUCMOHPAF or FAPHOMCUGYRQ into the text field to receive the third clue.
The next puzzle is also provided in the form of a dataset:
The goal is to examine the data to find out how some point features are being "hidden" among a jumble of nonsense, and then give a name to the point features.
The trick is that there is not one table, but two. The first is a spatial data table, the second a plain attribute table.
Each record in the spatial table has its own unique ID. The attribute table shows which IDs should be strung together to create chains or even a polygon.
Having got the main set of features, we have to give it a name. The only clue we have is that it is not a lizard, but very close to one. In fact, it is the star constellation Pegasus, which is a neighbour to the constellation Lacerta (Lizard).
IAU and Sky & Telescope magazine (Roger Sinnott & Rick Fienberg), CC BY 3.0, via Wikimedia Commons.
So, enter pegasus into the text field to receive the fourth clue.
The final puzzle requires the user to rebuild a dataset to find a hidden keyword:
There is a keyword hidden in the image itself, but you'll never find it while the image is scrambled like this.
Therefore, the task is to unscramble the image by reversing the steps taken to get it to this state. Greenbeard states that the steps taken were:
Basically, the image was divided up into tiles, the tiles rotated, and the process repeated. During each iteration, the number of rows and columns was doubled. Here are the first four iterations:
What's most important is that rotation takes place around the centre point of each feature. The easiest method was to rotate around 0,0 and then offset the tile back into position:
So, carry out those steps in reverse and you have the original image and can start looking for hidden text:
There are various pieces of hidden text:
So, enter mars explorers into the text field to receive the final clue.
Enter your E-mail address. We'll send you an e-mail with instructions to reset your password.
Sorry, we're still checking this file's contents to make sure it's safe to download. Please try again in a few minutes.
OKSorry, our virus scanner detected that this file isn't safe to download.
OK