Hi there,
Just finished a fresh install of FME Flow 2025.2.1.
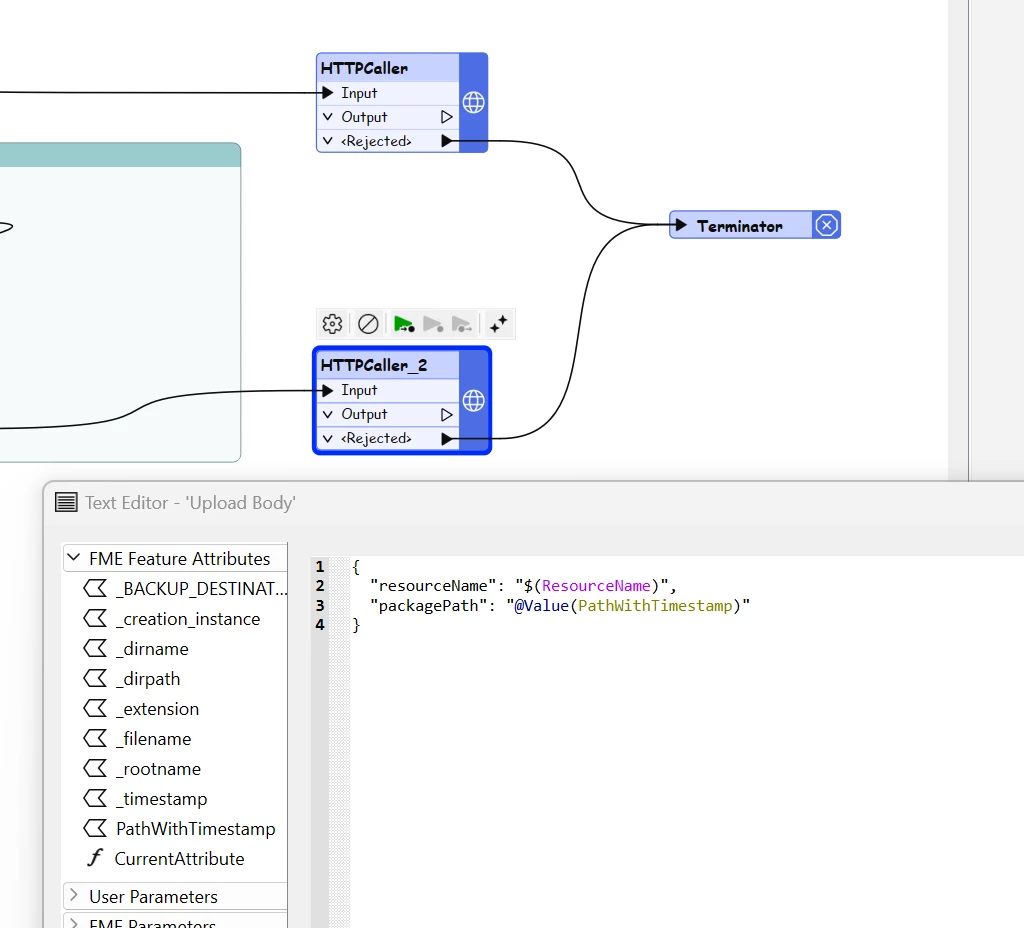
I was configuring the backups and noticed that the output files were not getting a timestamp.
Looking at the httpcallers they both submit using the non-timestamped attribute:
If Append Date is No:

If Append Date is yes:

What it should be:

Thanks,
Marc



