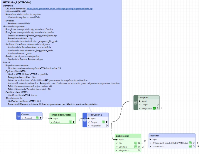
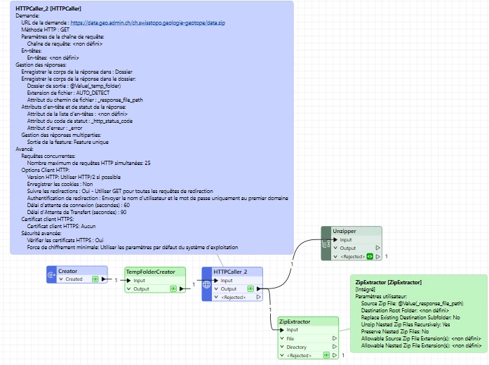
Hi all,
I’m trying to read a shapefile that is stored inside a ZIP file which itself is embedded inside another ZIP. I want FME to read it directly from the download URL
I tried with https://url/data.zip[shp.zip] but did’nt work.
any idea if its possible?
Thanks








