2024.2 (24820)
I am building a self serve workspace app for flow. the user will drag and drop a dwg onto the app.
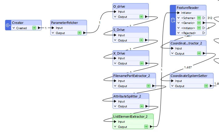
The workspace will convert the mapped drive to UNC and use that for a featurereader.
prior to the featurereader the path will go through the filenamepartextractor. The output is NOT exactly the same location as input, and changes certain parts depending on the file dragged and dropped by the user.
I use the source name in the filenamepartextractor and then build the output folder (which may or may not exist in full or in part). Then there are 3 types of files to output to that folder.
I currently have the output dwg name built by hardwiring the filename and extension.
The form workbench runs successfully with no output in the destdataset which is set as the output attribute for the filename. there is however a file in the workspace folder named @Value(DestDataset) with no extension. Tested by renaming this file and adding dwg extension (which opened correctly in autocad). Why does the attribute value not get used for the output? It does the same when run in flow. It is creating all 3 outputs in the folder where the fmw resides. but not getting the attribute value.

I am not able to set a specific flow resource folder for this output.(AS the input/output changes each time)









