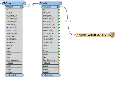
I have the geometry for a city that I created in FME using 3d extractor/extruder from building footprints. I then exported that as an fbx (I tried exporting as a shp file but it couldn't export as a multipatch). This was mostly as a checkpoint because the process of creating this geometry creates hundreds of GB of temporary files. I reimport them into another workspace as an FBX to assign attributes and export as Cesium 3D tiles. Now the problem is that the fbx doesn't have the attributes from the first translation that I would need to assign it attributes.
Is there a way I could carry over those attributes? I mostly need this to find the heights of the buildings that was used in the extruder transformer

